Fondazione Monasterio is a public research organization and healthcare provider of the Tuscany Regional Healthcare Service, Italy, established by the National Research Council (CNR) and the Tuscany Region. It operates across two hospitals (Pisa and Massa) and is a tertiary centre focused on the research, diagnosis, treatment, and prevention of cardiovascular and pulmonary diseases in both adults and children. Monasterio Foundation integrates advanced clinical care with cutting-edge biomedical and clinical research, emphasizing innovation, technology developments and transfers. Its core mission revolves around patient-centre fd care, combining clinical excellence with advancements in areas like medical informatics, bioengineering, advanced imaging (e.g., cardiovascular imaging), and the development of new diagnostic and therapeutic methods, including managing rare diseases within its specialty areas. Monasterio’s Hospitals are following a population of 462.000 patients form all the Italian regions and from all the EU and Mediterranean countries.
As an adoption site for the X-Share project, Fondazione Monasterio aims to leverage its expertise in managing complex clinical data and its advanced IT infrastructure to contribute to the development and implementation of the European Health Data Space (EHDS). Monasterio’s vision aligns with X-Share’s goal of empowering individuals through better access and control over their health data, facilitating research, and improving healthcare quality. By participating, Monasterio seeks to enhance its capabilities for secure and interoperable data sharing directly controlled by patients, contributing clinical use cases from its specialized domains (cardiopulmonary medicine, cardiac surgery, rare diseases, etc.) to test and validate the X-Share framework, particularly in the usage of the European Electronic Health Record Exchange Format (EEHRxF) and the “Yellow Button” concept.
Monasterio’s objectives within X-Share include piloting the secure sharing of specific health data categories using the EEHRxF, testing the Yellow Button functionalities for patient-mediated data sharing, and ensuring the practical applicability of the X-Share architecture within a complex hospital and research environment. This involvement supports Monasterio’s commitment to scientific leadership, innovation in healthcare, and contributing to a more connected and efficient European health data ecosystem.
Download Button from FTGM app related to each report in order to download:
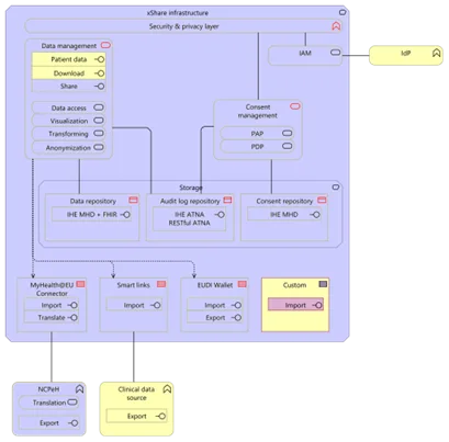
In yellow are reported components used from the general xShare architecture:

The yellow blocks referenced in the general architecture is implemented in the following diagram:

By connecting our architecture with YellowButton, we enhance the overall functionality and reach of our system, allowing for efficient communication and data sharing across a broader network.
Fondazione Monasterio is committed to actively contributing to the X-Share project as an adoption site. Our immediate next steps involve finalising the precise scope of our implementation, including the prioritised data categories (e.g., specific cardiovascular and pulmonary reports) and the Yellow Button functionalities we will pilot within our clinical and research environment. This requires close collaboration between our clinical, research, and IT departments, guided by the overall X-Share project objectives and timelines.
Following the definition phase, our technical teams will focus on designing and developing the necessary architectural components, ensuring seamless integration with our existing hospital information systems and alignment with the EEHRxF standards and X-Share reference architecture. We will then proceed with the phased implementation and testing of the selected use cases, starting with the highest priority categories and functionalities.
We look forward to collaborating with the X-Share consortium, sharing our experiences and results, and contributing to the creation of a functional and valuable component of the European Health Data Space. Our goal is to demonstrate the tangible benefits of standardised, patient-controlled data sharing in a specialized clinical setting, ultimately improving patient care and fostering research innovation.
Paolo Marcheschi paolo.marcheschi@ftgm.it
Stefano Dalmiani stefano.dalmiani@ftgm.it